本系统是基于 PHP+Mysql 进行开发的 二级域名分发系统,有着出色的性能表现,而且还具备数据可视化报表的功能,支持多平台域名解析,全自动化操作 注册充值即可解析域名,新系统支持域名二级分发和域名整租功能!现已支持腾讯云 / 阿里云 / 百度云 / 火山引擎 / 西部数码 / DNSLA / 华为云 / cloudflare / 派小星DNS 等云解析域名接入,更多功能请下载安装使用!
安装要求: PHP8.2(安装Xload扩展)mysql5.7以上 Bug及功能建议可在下方评论
安装方式 上传源码后 访问 /install执行一键安装,根据安装页面提示 安装对应的扩展
更新教程:覆盖更新即可,如数据库更新会有提示更新 !
官方交流群:618311789
使用教程文档:https://hydns.apifox.cn/
下载地址:
UC网盘:https://drive.uc.cn/s/197df5e12ef24
不要白嫖党哟 给个评论再走吧!
更新记录
V1.5 20260119
1.新增签到功能 支持随机数签到
2.DNS云解析完成插件化(请应用市场下载使用)
3.完成应用市场(首页 登录 插件)后续简单下载使用
4.API接口新增续费
5.新增官方首页模板
6.新增IP查询插件化(县级定位精度)
7.优化后台页面UI增加订单统计
V1.4 20251229
1.新增后台秘钥/域名列表显示完整DNS类型名称
2.修复修改秘钥时秘钥类型标题null问题
3.新增域名API对接状态配置
4.新增域名API对接价格设置
5.后台域名列表新增API对接和对接价格修改
6.新增API接口
7.优化用户中心秘钥生成UI
8.新增派小星DNS对接
9.修复会员到期监控
10.修复整租域名到期监控
11.新增用户禁止注册选项
12.修复默认模板三方登录问题
13.修复用户中心公告显示问题
14.修复邀请返利页面数据不显示
15.新增整租/会员到期通知配置
V1.3 20251224
1.新增登录注册模版切换
2.修复注册无时间
3.修复后台解析列表备注
4.后台解析列表增加软删除
5.修复后台解析修改功能
6.用户端增加站内信
7.后台增加站内信发送
8.新增通知信息配置 支持邮箱 站内信自定义开启模板配置配置教程代码:https://hydns.apifox.cn/7895028m0
9.修复后台邮箱配置测试发信功能
10.新增添加域名时排除已导入的域名
11.修复后台接口鉴权认证
12.新增一套首页模板
13.新增一套登录页面模板
14.新增异常解析处理页面
15.新增异常处理功能 支持本地对比云解析 本地添加云解析 云解析拉回本地 删除本地 删除云解析 避免部分解析不受监管 教程地址:https://hydns.apifox.cn/7905433m0
16.修复默认登录模板一处错误
17.修复清理日志数据表问题
V1.2 20251216
- 完善二级解析次数验证
- 修复人机验证配置
- 优化系统性能速度提升80%
- 新增使用文档
- 后台用户列表增加一键登录
- 优化检测更新 更新日志弹窗自适应
- 新增批量导入域名 支持信息批量配置
- 修复SSL证书上传
- 新增暂停解析(非根本意义上的暂停 而是采用拦截页面) 支持配置 A记录 Cname记录 支持恢复到原解析状态
V1.1 20251212
- 新增用户日志列表
- 新增域名说明和备注
- 新增整租已购域名列表续费删除
- 新增幻影分发系统对接
- 新增迅风分发系统对接
- 新增彩虹聚合dns对接
- 新增域名整租购买后隐藏
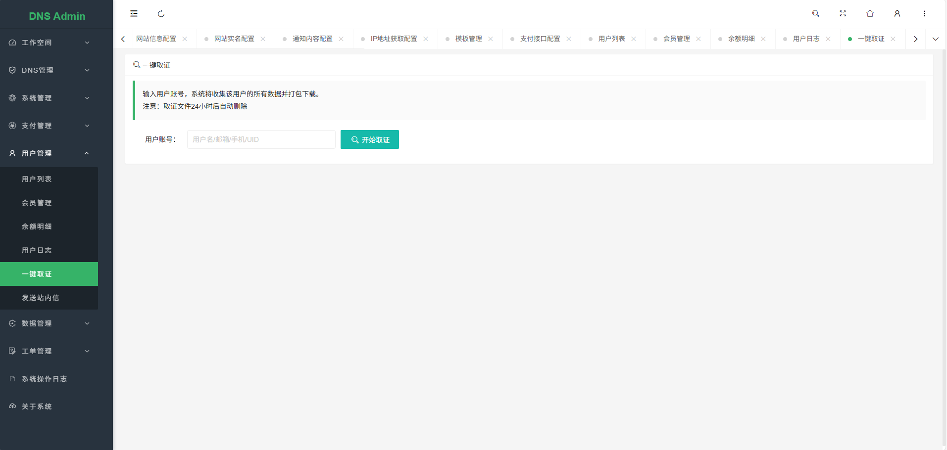
- 新增一键取证功能
- 修复解析记录转移
- 优化整租监控逻辑
- 优化域名列表域名状态显示
- 修复SSL证书下载
- 修复域名列表编辑上传证书
V1.0
- 支持二级分发和整租模式
- 支持用户组绑定解析类型
- 其他功能请安装测试查看
效果图





















































Fatal error: Uncaught TypeError: json_decode(): Argument #1 ($json) must be of type string, array given inincludes/function.php:1 Stack trace: #0 includes/function.php(1): json_decode() #1 includes/member.php(1): get_ip_city() #2 includes/common.php(1): include('...') #3 index.php(7): include_once('...') #4 {main} thrown in includes/function.php on line 1
前端提示这个
没有获取到IP地址 归属地报错的 刷新即可 新版本V1.5 已解决这个问题
能不能把Oauth部分的代码给放开?我想要对接自己的Oauth服务端,但是代码加密了
没问题,我先把这个文件发你邮箱 后面就不加密了
太感谢了 ::xiaohongshu:2::
已发 请查收
首页模板图片路径错误 ./template/mb11/designer.svg 应该是./template/index/mb11/designer.svg
好用
解析好的域名转移给别的用户 提示用户不纯在